作者:吴东娜1,胡琼琼2
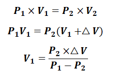
单位:1. 云南省第一人民医院感染性疾病科;2. 中日友好医院呼吸与危重症医学科功能残气量(functional residual capacity, FRC)是平静呼气后肺内所含有的气体总量。在此状态下,肺内压与大气压保持平衡,胸内压=肺弹性回缩压,肺组织向内的弹性回缩力与胸廓向外的弹性扩张力达到平衡,此时吸气阻力最小、肺血管阻力(pulmonary vascular resistance, PVR)最低、循环状态最稳定。由图1可知:FRC=ERV+RV,由于RV(residual volume)不能通过肺量计直接测得,故临床上FRC也不能用肺量计直接测出,其测定需要借助其他方法。正常成人FRC约为40 ml/kg,占肺容量的41%~46%,仰卧位比直立位少约800 ml,具体计算公式1如下:
男性 FRC 公式(L):2.34·H+0.01·A-1.09±0.99
女性 FRC 公式(L):2.24··H+0.001·A-1.00±0.82
[公式1;H:身高(米);A:年龄(岁)]
图1 不同肺容积参数及其相互之间的关系
FRC测定方法主要分为体积描记法和气体稀释法。根据测试时的系统不同,气体稀释法可以分为密闭式和开放式;根据呼吸的方式不同,气体稀释法可以分为重复呼吸法和单次呼吸法;根据使用的气体不同,气体稀释法可以分为氦稀释法和氮冲洗法。此外,机械通气患者FRC测定可以通过部分品牌的呼吸机(气体稀释法)、CT或EIT等方法测定,需要注意的是,机械通气患者的FRC即呼气末肺容积(end expiratory lung volume, EELV)和PEEP的设定息息相关,不同PEEP下的EELV亦不同。
1. 气体稀释法
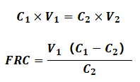
无论是密闭式还是开放式气体稀释法,均遵循质量守恒定律,即已知浓度已知体积的气体被未知容积的气体稀释时,只需测定未知容积中气体的浓度及可获得未知容积的大小(公式2,图2)。
公式2
注:C1为吸气初指示气体浓度;C2为肺内指示气体浓度;V1为吸气初指示气体容积;V2为肺内指示气体容积,V2=V1+FRC。
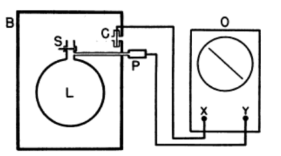
指示气体的选择必须是机体细胞不产生且不参与机体代谢的、不会被肺运输或者仪器泄露。氮气(常温下化学状态稳定)和氦气(惰性气体)由于在肺内分布均匀,化学性质稳定,非参与气体交换的气体,而常常被选择。体积描记法最早是1956年开始被详细报道,体积描记法依赖的原理是玻意耳定律(公式3—Boyle定律):气体的质量和温度均恒定时,其压力与容积成反比关系。
具体为患者进入固定容积的体描箱内(图3),夹住鼻子,嘴巴包紧口含嘴并呼吸,体描箱矫正,后阻断气道开口处,患者保持会厌开放的情况下继续保持呼吸动作,肺内气体容积(Vtg)和肺泡压PA随着呼吸动作发生周期性改变(公式4)。
注:B:箱体;S:阻断阀门;P:肺泡内压力传感器;C:体描箱内压力传感器;O:显示读数器。

公式4
注:P1为平静呼吸末肺泡压;V1为平静呼气末肺容积(FRC);P2为吸气时肺泡压;V2为吸气时肺容积;△V=V1-V2,表示从体描箱内吸入肺内的气体量,可以通过体描箱内压力的变化计算出来。CT目前仍旧是评价肺通气功能的金标准。CT法计算气体容积有赖于CT值的大小以及扫描的厚度等(公式5):①过度通气CT值:<-900 HU;②正常通气CT值:-900~-500 HU;③通气不佳CT值:-500~-100 HU之间;④完全无通气CT值:-100 HU。其他方法测定EELV与CT法对比:氮冲洗法(图4);94±143 ml, 15±18%,P<0.001),氦稀释法(图5);-136±133 ml, 16±13%,P<0.001)。

图5 He稀释法测定EELV与CT法比较
笔者所知目前可以测量FRC的呼吸机有GE Healthcare公司旗下的Carescape R860具有此项功能,其测定FRC利用的是氮冲洗法。传统氮冲洗法利用的原理是,重复吸入纯氧稀释肺泡内氮气,通过测定纯氧冲洗前后肺内的氮气浓度以及呼吸气体总量,从而计算出FRC的大小。Carescape R860利用的原理是Stenqvist等在2005年研发出的NMBW技术,该方法只需要逐步改变吸入氧浓度而不需要补充指示气体等即可准确测出机械通气患者的FRC,过程呼吸机正常进行机械通气。Chiumello等通过对比发现,NMBW技术与CT法(图4)具有较好的相关性。
5. EIT测量法
EIT即肺电子阻抗成像技术(图6),是用来监测局部肺通气情况的一种技术,具有无创、连续监测、无辐射等优点。利用EIT可以动态监测患者EELV或EELI,甚至可以指导患者PEEP的滴定及选择(流程1)。
图6 EIT测定肺通气原理示意图
流程1 EELI滴定PEEP流程
肺的固有结构决定了FRC具有特定的功能:①稳定肺泡内气体分压和酸碱平衡,利于气体交换;②避免呼气末肺泡和气道塌陷;③维持最低的PVR,减少右心的后负荷。
气体弥散告诉我们(图7),正常呼吸时,如果没有FRC的存在,吸气时,肺泡内氧分压约为100 mmHg,呼气末氧分压迅速变化至40 mmHg甚至更低,肺泡内氧分压随着呼吸发生巨大波动,导致机体可能出现间歇性低氧血症,这对稳定机体生命体征极为不利。此外,二氧化碳分压也是如此,二氧化碳的弥散会随着呼吸的切换而开始和暂停,这可能会导致机体出现间歇性二氧化碳潴留,从而引起体内酸碱平衡发生波动。因此,对于FRC减小的患者,如重症肺炎、ARDS等,肺泡存在水肿、实变、不张、纤维化等导致患者FRC严重降低,此时参与交换的呼吸膜面积变少,若给予较高浓度的呼吸支持,可能发生吸收性肺不张(图7)。因此,此类患者极易出现顽固性低氧血症。
结构决定功能,FRC的大小与肺弹性回缩力、气道阻力和I:E有关。各种影响这三者的因素均可能会影响FRC的大小。丧失FRC的患者,当呼气结束时,其肺泡会因为没有气体填充而出现塌陷,既往理论提示我们,“Open the lung, keep the lung open”是两个环节,第一个环节,打开肺泡需要较大的压力水平,反复打开也会增加剪切伤,同时损伤肺泡表面活性物质;第二个环节,根据(图8A)可知,在低位拐点(LIP)之前,肺组织的顺应性较小,此时需要较大的压力才能产生足够的通气量,严重增加呼吸做功。FRC正常的患者,同时具备了上述两个环节,此时呼气末肺泡不会出现塌陷,不需要额外做功去周期性打开肺泡,同时维持最佳的肺顺应性,吸气做功较少。

肺组织不仅是呼吸器官,还是重要的循环器官。肺有两套血液循环系统,一套是支气管循环,包括支气管动脉、静脉和毛细血管,是营养血管;另一套是肺循环,包括肺动脉及其分支、毛细血管和肺静脉,完成对呼吸性细支气管以下的部位供血。肺的毛细血管分为三类:肺泡毛细血管、肺泡交界毛细血管、肺泡外毛细血管。肺泡毛细血管解剖学位置在两个肺泡之间,受肺泡内压力影响较大,肺充气时,肺泡内压力增加,肺泡毛细血管受压,压力增加;肺泡交界毛细血管数量较少且走行于上皮皱襞中,影响受限;肺泡外毛细血管位于多个肺泡间隙,受肺间质内压力的影响,肺间质压力随着肺泡充气而减少。因此,吸气时肺泡外血管压力减少。肺泡毛细血管和肺泡外毛细血管压力随着肺容积的变化如下图,PVR随着肺容积的增加呈现“U”型(图9)。因此,FRC的变化会影响肺泡及肺泡外血管的压力变化,FRC位时,PVR最低。FRC增加会使肺泡毛细血管受压,肺泡外毛细血管牵拉扩张,肺泡血管阻力总体增加,而FRC减少会使肺泡外血管变形受压,肺泡外血管阻力增加,右心后负荷增加,氧输送能力降低。综合来看,只有在FRC时PVR最低,对右心的影响最小(图10)。
图10 不同病理变化的右心-肺交互作用
正常人的FRC受到身高、年龄、性别、体位等因素的影响,个体差异大,因此监测FRC的变化可能比单纯一个值的临床价值要大。FRC增加常见于动态/静态肺过度充气,主要见于严重气道阻塞(如支气管哮喘)和气道陷闭(如慢阻肺),一些机械通气时不恰当的参数设置(如吸呼比过大)导致呼气时间过短也可能造成肺过度充气而使FRC增高。FRC降低主要见于肺容积减少或肺弹性阻力增加,主要见于重症肺炎、肺纤维化、肺水肿、气胸、胸腔积液、胸廓畸形、膈肌障碍。对于ARDS患者,其疾病本身原因造成肺水肿、肺泡表面活性物质减少,大面积肺泡塌陷和实变,FRC下降,顺应性变差,肺泡不张和实变的越多,FRC下降得越明显,患者的死亡率越高,预后越差(图11)。对于慢阻肺急性加重,病变主要在气道上,气道阻塞加重可造成肺动态肺过度充气,气体陷闭在肺泡内,肺容积逐渐增加,气体陷闭加重,此时充分放松呼吸肌或延长呼气时间可以缓解肺动态过度充气,降低FRC。当慢阻肺逐渐进展至缓解期或慢性迁延期,即使充分放松呼吸肌或延长呼气时间,患者仍存在肺过度充气,FRC居高不下。
监测FRC的变化趋势,可以帮助我们判断患者得病情变化和指导呼吸机参数设置。肺容积的状态既可以影响机械通气患者呼吸功能又可以影响循环功能。FRC对循环的影响体现在,当顺应性正常或轻度降低时的血容量低的患者,机械通气对右心室前负荷的影响占据主导地位,当血容量适当而顺应性很差时,机械通气对右室后负荷影响占主导地位。如果是前者,应当扩容,如果是后者,则应侧重于限制跨肺压的大小(调整PEEP和VT或PC)。对于ARDS患者,当开始增加PEEP时,肺泡从RV向FRC靠近,PVR下降,结合小潮气量并不会使患者PVR大幅增高,当PEEP增加过高时,肺泡从FRC向TLC变化,此时叠加潮气量,随着吸气动作产生,会使PVR大幅增高(图12)。因此,FRC可以指导ARDS患者PEEP的设置以及个体化VT的设置。FRC对患者的顺应性影响较大,不同的肺容积顺应性也不同,肺容积很大或者很小,顺应性都会下降,临床上我们需要调整呼吸机参数(特别是PEEP)使患者的EELV接近FRC的水平。此外,FRC和肺应变息息相关,没有机械通气的正常人,当产生相同的肺应变时,如果FRC水平越高,VT水平越高(公式6),由此说明,不考虑其他因素,当患者EELV水平越高,患者VT可调整的范围越大,这可以指导个体化VT的设置。国内有研究发现FRC导向的机械通气策略可以有效地改善重症肺炎患者呼吸力学、氧合指标及血流动力学相关指标,同时降低患者机械通气相关的并发症,改善患者预后。对于FRC增加的疾病:哮喘、慢阻肺急性加重等,FRC的动态监测既可以评价疾病的进展速度又可以评价急性发作时的治疗效果,FRC的缓步增加,提示患者疾病进展缓慢,急性发作期治疗后FRC减低,提示治疗效果良好。对于FRC减低的疾病或生理状态(ARDS、肥胖等),FRC的动态监测既可以评价疾病的严重程度又可以指导呼吸机参数的设置,同时可反映PEEP设置是否合适(图13)。研究显示,对于肥胖的腹部手术患者,调整个体化PEEP水平后,动态监测EELV的变化与其氧合指数改善有较好的相关性,这表明,EELV是很好的动态监测手段。图13 个体化PEEP调节和PEEP为5 cmH2O时的指标对比FRC监测对于机械通气患者至关重要,从呼吸机参数设置到治疗效果的综合评估,从改善氧合到减少并发症,从疾病严重程度到长期预后,FRC都发挥着巨大的作用,目前具有FRC监测功能的呼吸机较少,现有的技术(如EIT)也都比较昂贵,期待更简单、便捷、廉价的技术产生。[1] 朱蕾, 陈荣昌. 成人常规肺功能测定规范中国专家共识[J]. 临床肺科杂志, 2022, 11:1621-1633.
[2] 刘松桥, 陈菁, 黄英姿, 等. FRC动态监测指导ARDS肺复张的临床研究[C]. 中国重症医学的创新与发展——第二届中国医师协会重症医学医师分会暨第九届中国病理生理学会危重病医学专业委员会2010年危重病医学全国会议会刊.
[3] 潘鹏飞, 于湘友. 机械通气中功能残气量测定方法及应用进展[J]. 中华实用诊断与治疗杂志, 2009, 6:523-525.
[4] 黎昌, 郭伟光, 强新华. 功能残气量导向的机械通气策略在重症肺炎治疗中的应用[J]. 赣南医学院学报, 2021, 9:924-928,932.
[5] Stocks J, Quanjer P H. Reference values for residual volume, functional residual capacity and total lung capacity. ATS Workshop on Lung Volume Measurements. Official Statement of The European Respiratory Society[J]. Eur Respir J, 1995, 8(3):492-506.
[6] DUBOIS AB, BOTELHO SY, BEDELL GN, MARSHALL R, COMROE JH Jr. A rapid plethysmographic method for measuring thoracic gas volume: a comparison with a nitrogen washout method for measuring functional residual capacity in normal subjects[J]. J Clin Invest, 1956, 35(3):322-326.
[7] Gavelli F, Monnet X, Teboul J L. Right Ventricular Dysfunction and Fluid Administration in Critically Ill Patients. In: Vincent, JL. (eds) Annual Update in Intensive Care and Emergency Medicine 2020. Annual Update in Intensive Care and Emergency Medicine. Springer, Cham. https://doi.org/10.1007/978-3-030-37323-8_12
[8] Blankman P, Gommers D. Lung monitoring at the bedside in mechanically ventilated patients[J]. Curr Opin Crit Care, 2012, 18(3):261-266.
[9] Olegård C, Söndergaard S, Houltz E, et al. Estimation of functional residual capacity at the bedside using standard monitoring equipment: a modified nitrogen washout/washin technique requiring a small change of the inspired oxygen fraction[J]. Anesth Analg, 2005, 101(1):206-212.
[10] Kalenka A, Gruner F, Weiß C, et al. End-Expiratory Lung Volume in Patients with Acute Respiratory Distress Syndrome: A Time Course Analysis[J]. Lung, 2016, 194(4):527-534.
[11] Nestler C, Simon P, Petroff D, et al. Individualized positive end-expiratory pressure in obese patients during general anaesthesia: a randomized controlled clinical trial using electrical impedance tomography[J]. Br J Anaesth, 2017, 119(6):1194-1205.
[12] Eronia N, Mauri T, Maffezzini E, et al. Bedside selection of positive end-expiratory pressure by electrical impedance tomography in hypoxemic patients: a feasibility study[J]. Ann Intensive Care, 2017, 7(1):76.
[13] Guérin C, Matthay M A. Acute cor pulmonale and the acute respiratory distress syndrome[J]. Intensive Care Med, 2016, 42(5):934-936.
[14] Gattinoni L, Caironi P, Cressoni M, et al. Lung recruitment in patients with the acute respiratory distress syndrome[J]. N Engl J Med, 2006, 354(17):1775-1786.
[15] Quanjer P H, Tammeling G J, Cotes J E, et al. Lung volumes and forced ventilatory flows. Report Working Party Standardization of Lung Function Tests, European Community for Steel and Coal. Official Statement of the European Respiratory Society[J]. Eur Respir J Suppl, 1993, 16:5-40.
[16] Chiumello D, Cressoni M, Chierichetti M, et al. Nitrogen washout/washin, helium dilution and computed tomography in the assessment of end expiratory lung volume[J]. Crit Care, 2008, 12(6):R150.
[17] Bikker I G, Leonhardt S, Reis Miranda D, et al. Bedside measurement of changes in lung impedance to monitor alveolar ventilation in dependent and non-dependent parts by electrical impedance tomography during a positive end-expiratory pressure trial in mechanically ventilated intensive care unit patients[J]. Crit Care, 2010, 14(3):R100.
吴东娜
中日友好医院第21届呼吸治疗单修班学员
云南省第一人民医院感染性疾病科主管护师